Skip to main content

Use Dynamic Pickers for a Pull Request Creator Workflow

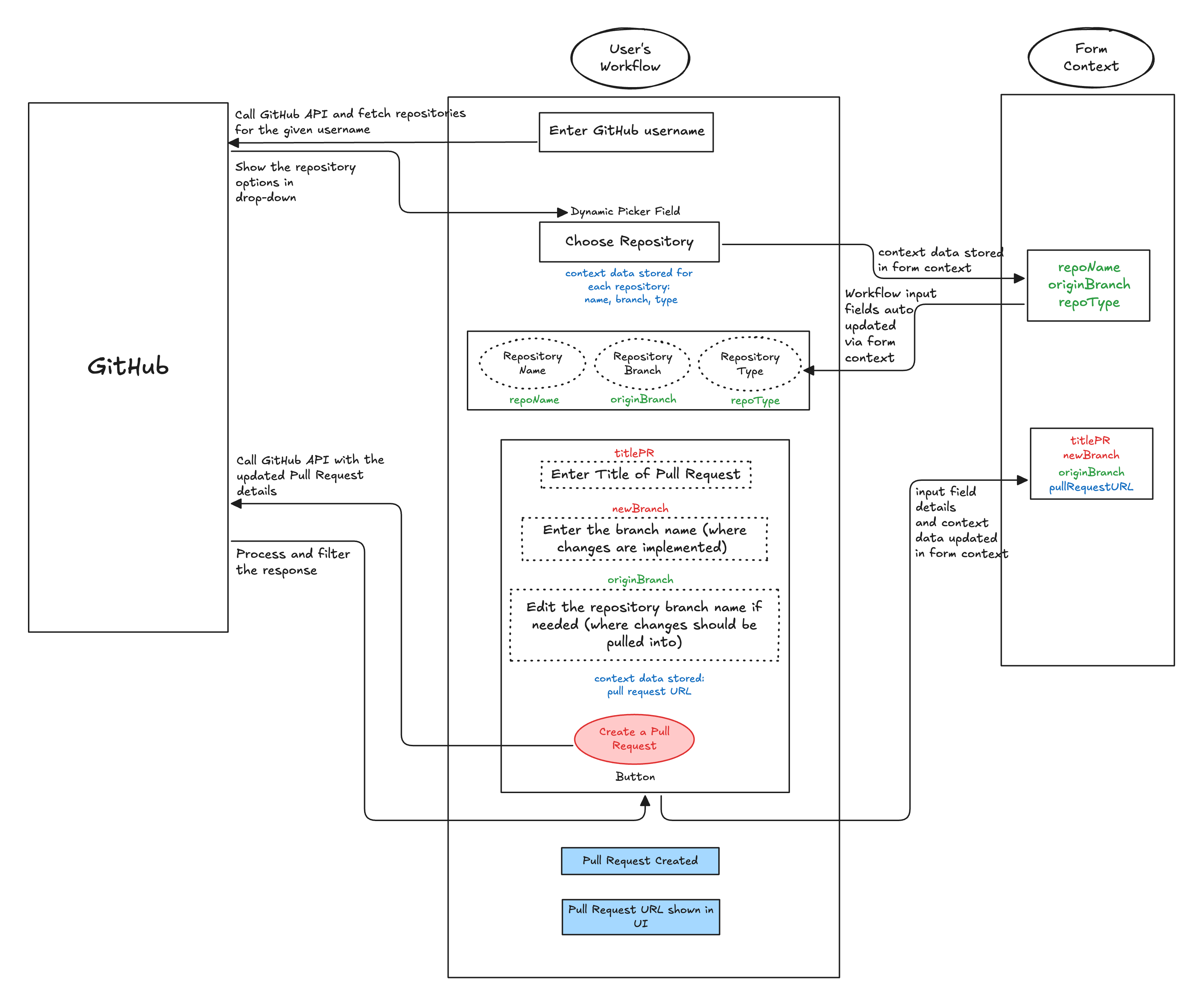
Dynamic Pickers in Harness IDP Self-Service Workflows enable users to interact with input form fields and receive real-time options, ensuring validation for workflow creators. These dynamic pickers allow users to select input values dynamically, making workflows more interactive.

The primary goal of this tutorial is to help you understand the following concepts and features in detail:

Conditional API requests

Updating Fields using Form Context

Live User Validation using API Requests

These features allow users to dynamically filter results based on previous inputs and make customizable API requests with real-time validation.

Pull Request Creator Workflow

For new hires and developers, the onboarding process can be complex and overwhelming. It often takes days for developers to become familiar with the system and start contributing effectively.

This tutorial demonstrates how to build a GitHub Pull Request Creator Workflow that significantly reduces the time required for a developer's first pull request—from days to just a few minutes. This tutorial aims to provide a detailed understanding of the various features of Dynamic Pickers.

The workflow enables developers to:

  • Select a repository where they want to contribute.
  • Validate branch details auto-fetched using Dynamic Pickers.
  • Provide additional details required to create a pull request.

Pre-Requisites

Before starting, ensure you meet the following requirements:

  • Harness IDP is enabled for your account. Refer to this guide for setup instructions.
  • You have IDP Admin Role access or a role with full access to IDP resources.
  • Git Integration is configured and setup for your Harness IDP account.
  • A GitHub token is stored as a secret in Harness IDP for API authentication. You can add the token as a secret directly while creating a Backend Proxy.

Creating the Workflow

The workflow is built in the following steps:

  1. Define a Backend Proxy: Establish authentication for API requests from the workflow frontend to the third-party provider (GitHub).
  2. Create a Repository Picker: Implement a dynamic picker field in the workflow frontend to fetch available GitHub repositories.
  3. Auto-update Repository Details: Fetch and store context data (e.g., repository name, branch, and type) and display it for user validation.
  4. Add Live User Validation: Allow users to enter additional details and validate auto-updated information before creating a pull request.

Defining a Backend Proxy

To enable the workflow frontend to make authenticated API requests to GitHub, a Backend Proxy is required. Read more about configuring a Backend Proxy here.

Adding the Backend Proxy Configuration

  1. Navigate to Harness IDP and click "Configure" from the main menu.

  2. Under the "Plugins" page, search for "Configure Backend Proxies" by Harness IDP. Ensure this plugin is enabled.

  3. Add the following configuration in app-config.yaml under the "Configurations" tab:

proxy:
endpoints:
/github-api:
target: https://api.github.com
pathRewrite:
/api/proxy/github-api/?: /
headers:
Authorization: token ${PROXY_GITHUB_TOKEN}

Configuration Details

  • github-api: Unique endpoint name for the backend proxy.
  • target: Points to the API base URL (GitHub).
  • pathRewrite: Ensures proper API request routing.
  • headers: Includes the GitHub authentication token (stored as a secret in Harness IDP).

Important Notes

  • Use a unique token name. Avoid system-defined names like GITHUB_TOKEN, as these might conflict with system variables.
  • The token name itself does not matter, as long as a corresponding secret is set up in Harness IDP.

Saving and Verifying the Configuration

  1. Click "Save Configurations" to apply the backend proxy setup.
  2. To verify, make a request to the proxy endpoint: https://idp.harness.io/{ACCOUNT_IDENTIFIER}/idp/api/proxy/github-api/user
  3. The proxy endpoint URL: https://idp.harness.io/{ACCOUNT_IDENTIFIER}/idp/api/proxy/github-api/ mirrors the GitHub API base URL (https://api.github.com/), allowing you to use any GitHub API endpoint by appending the correct path.
  4. For more details on consuming Harness IDP APIs, refer to the Harness API Documentation.

Once verified, the backend proxy is ready to authenticate API requests within the workflow.

Creating a Repository Picker

Now, let's define the Workflow Frontend in the Workflow YAML configuration. A Repository Picker dynamically fetches GitHub repositories based on the provided GitHub username. This feature is based on conditional API requests in self service workflows.

Read more about conditional API requests in Dynamic Pickers here.

Required Fields

  • GitHub Username: A text field that accepts a GitHub username as input.
  • Choose Repository: A Dynamic Picker field that fetches and displays repositories based on the entered username.
info

Please ensure that this workflow is configured to accept the end user's GitHub username as input, rather than the organization's name. For more details on this request, refer to the GitHub API documentation.

YAML Configuration

parameters:
- title: Enter your details
properties:
gitUsername:
title: Repository Owner Username
description: Enter the GitHub repository owner username.
type: string
repoPicker:
title: GitHub Repositories
type: string
description: Select a GitHub repository
ui:field: SelectFieldFromApi
ui:options:
path: proxy/github-api/users/{{parameters.gitUsername}}/repos
valueSelector: full_name

YAML Breakdown

  • gitUsername: A simple text input field that accepts a GitHub username as a string. This input is required to fetch repositories associated with the user.
  • repoPicker: A Dynamic Picker field that retrieves and displays repositories based on the GitHub username input.

Key Attributes

  • ui:field: Must be set to SelectFieldFromApi to enable dynamic selection.
  • title, description, and placeholder: Text fields that guide the user on what information to enter.
  • path: Specifies the API endpoint format: proxy/endpoint-name/API-path

Here, endpoint-name is github-api, as defined in the backend proxy.

Dynamic Path Reference

The gitUsername variable is referenced in the Dynamic Picker field path, ensuring that when a user enters a GitHub username, the picker dynamically fetches and displays all associated repositories.

path: proxy/github-api/users/{{ parameters.gitUsername }}/repos

This setup ensures that the repository list updates dynamically based on the entered username.

Auto-updating Repository Details

Once a repository is selected, the workflow should automatically fetch and display repository details.

Read more about auto-updating input fields in Workflows here.

Required Fields

  • Repository Name: Name of the repsoitory, Auto-fetched, read-only.
  • Repository Branch: Origin Branch of the repository, Auto-fetched, but editable.
  • Repository Type: Visibility of the repository, Auto-fetched, read-only.

YAML Configuration

parameters:
- title: Repo Picker
properties:
gitUsername:
title: Github username
description: Enter your Github username
type: string
repoPicker:
title: GitHub Repositories
type: string
description: Pick one of GitHub Repos
ui:field: SelectFieldFromApi
ui:options:
path: proxy/github-api/users/{{parameters.gitUsername}}/repos
valueSelector: full_name
setContextData:
repoName: name
branch: default_branch
type: visibility
repositoryName:
title: Repo Name
readonly: true
description: Repository Name
type: string
ui:field: ContextViewer
ui:options:
getContextData: {{formContext.repoName}}
branchName:
title: Default Branch
readonly: true
description: Default Branch
type: string
ui:field: ContextViewer
ui:options:
getContextData: {{formContext.branch}}
typeName:
title: Visibility
readonly: true
description: Visibility
type: string
ui:field: ContextViewer
ui:options:
getContextData: {{formContext.type}}

YAML Breakdown

To make the workflow more dynamic, repository details such as name, branch, and type need to be fetched and displayed automatically.

Data Fields Stored in Form Context

The following values are retrieved and stored in form context:

  • repoName: Repository name
  • branch: Default branch
  • type: Repository visibility (Public/Private)

Defining Context Data

Context data is stored in the ui:options section within the Dynamic Picker field using the setContextDataproperty:

setContextData: 
repoName: name
branch: default_branch
type: visibility

Auto-updating Input Fields

Once context data is set, we use getContextData to auto-update the input fields dynamically.

  • repositoryName and typeName are read-only (using the readonly tag) fields (users cannot modify them)
  • originBranchName remains editable so users can specify a branch if required.
originBranchName:
title: Default Branch
description: Default Branch where you want the changes pulled into.
type: string
ui:field: ContextViewer
ui:options:
getContextData: {{formContext.branch}}

Field References

  • originBranchName is the frontend input field.
  • formContext.branch retrieves and automatically updates this field based on the GitHub API response.

Adding Live User Validation

Before creating a pull request, users should validate auto-updated details and provide additional inputs.

Read more about adding live user validation in Workflows here.

Required Fields

  • PR Title: User input for the Pull Request title.
  • New Branch: User input for the branch name where changes are implemented.
  • Custom Button: Triggers GitHub API call for validation and PR creation.

YAML Configuration

parameters:
- title: Enter your details
properties:
titlePR:
title: Title of PR
description: Enter the Pull Request title
type: string

newBranch:
title: Branch Name for PR
description: Enter the branch where changes are implemented
type: string

customValidate:
type: string
ui:field: ValidateAndFetch
ui:options:
button:
title: Create a Pull Request
path: proxy/github-api/repos/{{parameters.gitUsername}}/{{parameters.repositoryName}}/pulls
request:
method: POST
headers:
Content-Type: application/json
body:
title: "{{parameters.titlePR}}"
head: "{{parameters.newBranch}}"
base: "{{parameters.originBranchName}}"
setContextData:
prUrl: html_url

YAML Breakdown

To finalize the workflow, we need a validation button that allows users to verify auto-fetched details and create a pull request.

Custom Validation Button

  • customValidate: The custom button field for validation and PR creation.
  • ui:field: Must be set to ValidateAndFetch to trigger validation and API calls.

Configurable Options in ui:options

  • button: Defines and adds the "Create a Pull Request" button.
  • path: Specifies the API endpoint for the PR creation request.
  • setContextData: Stores additional context data upon API request execution.
setContextData:
prUrl: html_url
  • prUrl: A workflow variable that stores the pull request URL.
  • html_url: The API response field containing the PR URL.

Defining the API Request

The GitHub API request is structured as a POST request, containing the necessary fields for PR creation. Read more about making a POST API request here

request: 
method: POST
headers:
Content-Type: application/json
body:
title: "{{parameters.titlePR}}"
head: "{{parameters.newBranch}}"
base: "{{parameters.originBranchName}}"

API Request Breakdown

  • title: The Pull Request title, dynamically retrieved from the user input field titlePR.
  • head: The changes source branch, retrieved from newBranch.
  • base: The destination branch (default branch of the repository).

Show Form Context Live

At any time, if you need to display the Form Context live in your Workflow Frontend for debugging purposes, you can use the following format:

formContext:
title: Live Form Context
description: DEBUG Context
type: string
ui:field: ContextViewer
ui:options:
getContextData: {{formContext}}

Read more about the syntax here.

Workflow YAML

Additional Notes

  • Added a new field in the frontend that retrieves and displays the "Pull Request URL" stored in the Form Context.
  • No specific Action has been added for this tutorial, as its primary purpose is to help users understand the features and concepts.

Example YAML

apiVersion: scaffolder.backstage.io/v1beta3
kind: Template
metadata:
name: Dynamic-Picker-Demo-Pull-Request-Creator
title: Pull-Request-Creator
description: Create a new PR
spec:
owner: owner-id
type: service
parameters:
- title: Enter your details
properties:
gitUsername:
title: Repository Owner Username
description: Enter the repository owner username
type: string
repoPicker:
title: GitHub Repositories
type: string
description: Pick one of GitHub Repos
ui:field: SelectFieldFromApi
ui:options:
path: proxy/github-api/users/{{parameters.gitUsername}}/repos
valueSelector: full_name
setContextData:
repoName: name
branch: default_branch
type: visibility
repositoryName:
title: Repository Name
readonly: true
description: Check your Repository Name
type: string
ui:field: ContextViewer
ui:options:
getContextData: {{formContext.repoName}}
typeName:
title: Visibility
readonly: true
description: Repository Visibility
type: string
ui:field: ContextViewer
ui:options:
getContextData: {{formContext.type}}
originBranchName:
title: Default Branch
description: Default Branch where you want the changes pulled into.
type: string
ui:field: ContextViewer
ui:options:
getContextData: {{formContext.branch}}
titlePR:
title: Title of PR
description: Enter the Title of your Pull Request
type: string
newBranch:
title: Branch Name for PR
description: Enter the name of the branch where your changes are implemented
type: string
customValidate:
type: string
ui:field: ValidateAndFetch
ui:options:
button:
title: Create a Pull Request
path: proxy/github-api/repos/{{parameters.gitUsername}}/{{parameters.repositoryName}}/pulls
request:
method: POST
headers:
Content-Type: application/json
body:
title: "{{parameters.titlePR}}"
head: "{{parameters.newBranch}}"
base: "{{parameters.originBranchName}}"
setContextData:
prUrl: html_url
latestPR_URL:
title: Pull Request URL
readonly: true
description: Check your PR
type: string
ui:field: ContextViewer
ui:widget: url
ui:options:
getContextData: {{formContext.prUrl}}
formContext:
title: Live Form Context
description: DEBUG Context
type: string
ui:field: ContextViewer
ui:options:
getContextData: {{formContext}}
token:
title: Harness Token
type: string
ui:widget: password
ui:field: HarnessAuthToken
steps:
- action: debug:log
id: debug-pull-request
name: Pull Request Created
input:
message: Hello, Your Pull Request has been created.